
Do not leave the speedometer test running
for an extended period of time. The odometer will accumulate mileage while this test
is running.Important
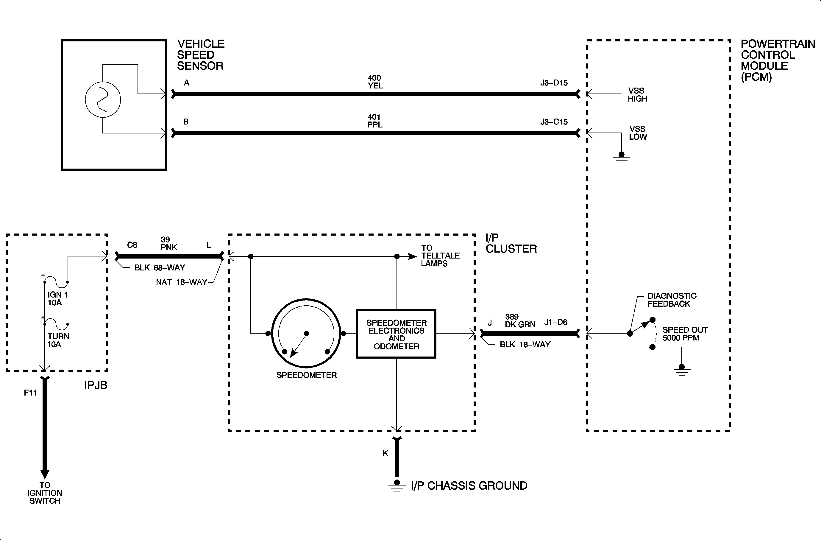
The speedometer/odometer is controlled by electronics within the instrument panel cluster and by the vehicle speed signal, 5,000 pulses per mile, provided by the PCM. This signal is based on the raw vehicle speed signal that the PCM receives from the vehicle speed sensor (VSS), and the tire size information programmed into the PCM.
Speedometer test points can be accessed on the scan tool.
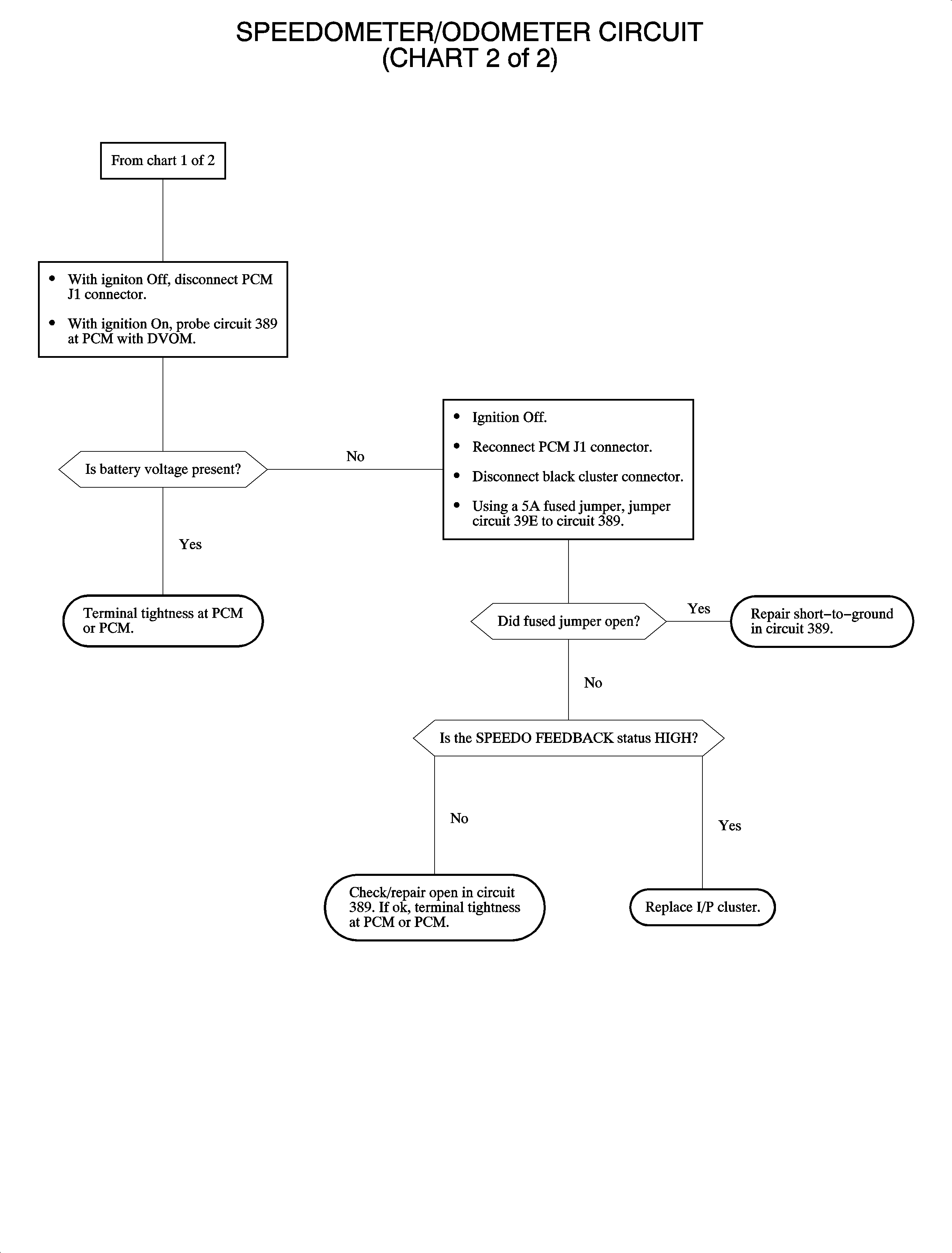
If the problem is intermittent:
